
IT之家 1 月 26 日消息,根据美国商标和专利局(USPTO)近日公示的清单,苹果公司获得了一项可用于智能眼镜、空间计算机等设备的“分层姿势感知”(tiered posture awareness)系统。

苹果公司在其专利背景中指出,在工作和非工作时间内,许多人可能会花大量时间使用电脑或其他设备,负面影响用户的姿势。
根据专利中提及的一个实施方案,“分层姿势感知”系统包括非易失性计算机可读存储介质、一个或多个处理器,其中计算系统与显示设备(如 HMD 或智能眼镜)和一个或多个输入设备通信耦合。
该方法包括:在通过显示设备呈现三维(3D)环境时,获取与计算系统相关联的用户的头部姿势信息;根据头部姿势信息确定用户的累积应变值;以及根据用户的累积应变值超过第一姿势感知阈值的确定结果。
根据与用户相关联的高度值和与三维环境相关联的深度值确定虚拟内容的位置;以及在继续通过显示设备呈现三维环境的同时,通过显示设备在确定的位置呈现虚拟内容。

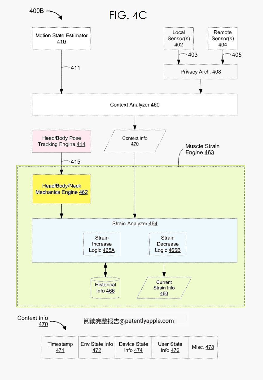
IT之家注:在一些实施方案中,控制器(#110 图 2 以下)和 / 或眼镜根据来自眼镜(或 HMD)和 / 或物理环境中的可选远程输入设备的运动信息(例如,身体姿势数据、眼球跟踪数据、手 / 肢 / 指 / 四肢跟踪数据等)。

如下图 4D 所示,当前应变信息#480 包括:
与第一块肌肉或肌肉群 / 区域相关的肌肉信息#482A;
与第二块肌肉或肌肉群 / 区域相关的肌肉信息#482B;
与第三块肌肉或肌肉群 / 区域相关的肌肉信息#482C;
与第四块肌肉或肌肉群 / 区域相关的肌肉信息#482D;
与第五块肌肉或肌肉群 / 区域相关的肌肉信息#482E
以及当前累积应变信息#486。

肌肉应变引擎#463 分别确定用户肌肉或肌肉群 / 区域#484A-E 的当前肌肉应变值(#485A、485B、485C、485D 和 485E)。此外,肌肉应变引擎会根据触发应变增加逻辑 #465A 和 / 或应变减少逻辑 #465B 的用户 #150 的旋转和 / 或平移运动,随时间更新(增加或减少)肌肉应变值 485A-E。
分层姿势感知系统可与智能眼镜或 HMD 进行通信,这样当用户抬头时,设备屏幕上就会相应地显示出内容。其次,如果用户的姿势可能会影响其健康,智能眼镜或 HMD 系统可与用户进行交流。

另一个例子是,随着累积颈部应变的增加,会调整空间音频效果,从而调整用户使用姿势。
